Relationships
Overview
Critical to any use of the data in tables and views that are cataloged within a data stores (e.g., hive data lake, relational data warehouse, NOSQL databases, etc.), is the ability to correctly and effectively join the information together. One may catalog and curate these join conditions by identifying and managing relationships in your data stores.
Relationships Tab
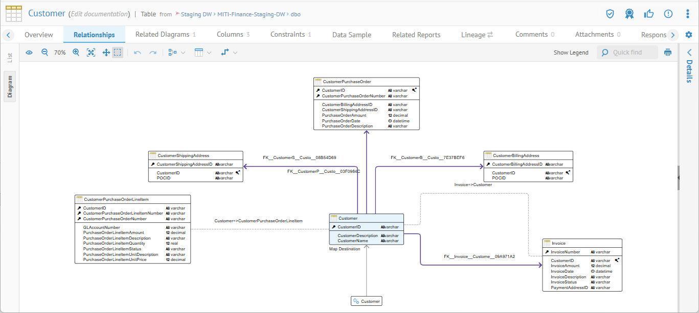
In this case we will navigate to the object page of the Customer table in the Staging DW database model, and click the Relationships tab.

Relationships Diagram Tab
In this case the Diagram tab (n the left) is the default presentation for the Relationships tab.
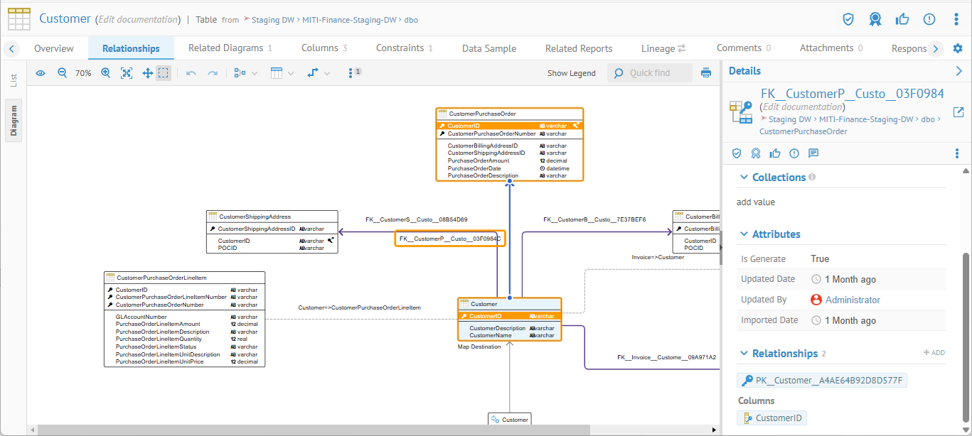
In this instance there is are a number of relationships defined in the source database by Primary Key -- Foreign Key relationships. E.g., click on the relationship between the Customer table and the CustomerPurchaseOrder table.

The operation (e.g., Customer=>CustomerPurchaseOrder) describes how the two tables should be joined, i.e., in this case each table has a column named CustomerID (which is highlighted when the relationship is selected) and the data from these two tables should be joined only where the values in the CustomerID column match.
Relationships List Tab
Click the List tab on the left and then is DB Source (PK) Of.

PK - FK Relationships
PK / FK relationships the result of primary key to foreign key associations. As in the above example (Customer=>CustomerPurchaseOrder) is already defined in the imported metadata. Thus, the Relationships tab Diagram or List view presents these automatically. The context (where this definition was found) is from the imported model itself (thus the database metadata).

Inferred Relationships
Relationships may be inferred from other relationships downstream in the lineage. E.g., click Inferred Entity Relationships in the List Tab.

In this case, we see that there is a relationship inferred between the Customer table and the Invoice table. To see how EWP is able to infer this relationship, click on the runtime job named CustomerPOInvoiceItem:

which is a runtime job from the Staging to Cloud DW Snowflake data integration process imported from Talend

Click on the Lineage tab and zoom in on the Invoice table where it is joined with Customer

Create Relationships
Inferred relationships my be used to CREATE [an] ENTITY RELATIONSHIP. To do so, select the inferred relationship and click on CREATE ENTITY RELATIONSHIP
Add Relationships
After harvesting a model, one may navigate to the object page for any classifier level object (e.g., table, view, entity, etc.) and click the Relationships tab. Here you may add custom relationships (based upon the metamodel) to the object.
Defines
Data documentation type relationships.
ER Destination / Source
In some cases there is little to do as some databases will already have a very complete set of primary/foreign key relationships defined and thus this information is harvested as relationships in the model, such as the first one above between the PurchaseOrder and Vendor tables. Again, these are allowed by the metamodel.
Others
Any other relationships defined in the metamodel.