Create a Data Model Relationship
Overview
A data model contains both entity relationships and ER diagrams. These may be organized hierarchically into a folder structure.
Data modeling is not limited to a given RDBMS schema (as with data modeling tools like Erwin for PK/FK relationships), but also support relationships and diagrams between Classifier (tables or file) located anywhere:
-
in any catalog or schema of a given database server (multi-model of an imported models).
-
in any database models (Customer id of a table in the DW database in Snowflake and the Sales database SQL Server).
-
in any technologies (PO number of a table in the DW database in Snowflake and the field of a JSON file in Amazon S3).
While you may certainly create entity relationships from the Overview tab like these steps outline, the recommended way is to do so via and ER diagram that has the endpoints of the relationship included.
Create a Relationship in the Overview Tab
Steps
-
Sign in as a user with at least the Metadata Editor capability object role assignment on the data model in which you are interested.
-
Navigate to data model wish to edit.
-
Go to the Overview tab.
-
Navigate through the existing folder structure to where you wish to add a folder.
-
Click +CREATE in the Entity Relationships section.
-
Enter the SOURCE and a DESTINATION for the relationship.
-
Click OK.
Example
Sign in as Administrator and go to the Overview tab of the object page for the Data Lake Data Model. Click on the folder.

Click +CREATE in the Entity Relationships section and enter "Entity Relationship Pool" in the NAME and click OK.

Pick Department.csv as the SOURCE and EmployeeDepartmentHistory.csv as the DESTINATION for the relationship.

Click OK.

The entity relationship is now in the pool. It is now available to be used in an ER diagram, e.g.

Create a Relationship When Editing an ER Diagram
Instead of creating the relationships ahead of time (in the relationship pool), you may also create a relationship while editing an ER diagram.
Steps
- Sign in as a user with at least the Metadata Editor capability object role assignment on the data model in which you are interested.
- Navigate to data model wish to edit.
- Open the ER Diagram you wish to add the relationship to
- Click START EDITIING
- Click + in the too header and select New relationship
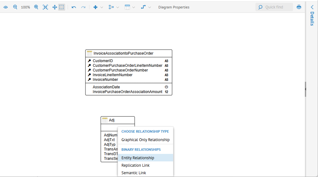
- Drag from the SOURCE to the DESTINATION objects for the relationship.
-
CHOOSE RELATIONSHIP TYPE
-
Graphical Only Relationship - A graphical relationship only belongs to the current diagram and cannot be reused in other diagrams.
-
Entity Relationship - A Relationship between two classifiers in the diagram. It will be included in the relationship pool.
-
Replication Link - A link from one classifier to another that will be part of a data mapping replication mapping.
-
Semantic Link - Create a new Defines / Is Defined By relationship between two classifiers in the diagram. It will be included in an existing semantic mapping in the same configuration.
-
-
Click OK.
Example
Sign in as Administrator and go to the Overview tab of the object page for the Data Lake Data Model.

Click +CREATE in the ER Diagram section and click OK.
Open the diagram and click START EDITING.

Drag the Employee.csv and Person.csv classifiers (files in this case) into the diagram.

Click + and then select New relationship.

Then as the instructions on the page explain, drag from Person.csv to Employee.csv.

Pick Entity Relationship.
From here, you may use the instructions under Create a Relationship in the Overview Tab.
Inferred Relationships
Relationships may be inferred from other relationships downstream in the lineage.
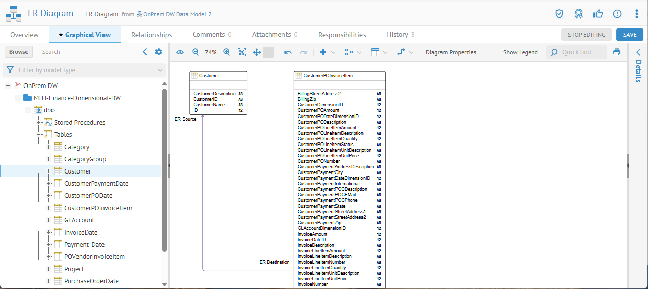
In this case, we will create a data model based upon objects in the OnPrem DW model in SQL Server.

Assign the scope:

Create a new diagram, open, START EDITING, and include the Customer table. Then right-click on that table and Select Import related objects and relationships:


Select "Yes" only for INFERRED ENTITY RELATIONSHIPS and click OK.

This is a relationship that is inferred from a downstream model, in this case, the Finance Universe.unx, which is an SAP Business Object model. I.e., it is not defined in the SQL Server model.
Click OK.

Other Example Data Model Relationships
Define a relationship between a CSV file and a Parquet file:


Define a Relationship Between Objects from Different Models
Create a model with both the Accounting and the Adjustments database models in the Model Scope.

OPEN the data model and create a new ER Diagram named "Adjustments Accounting".

Click OK.
Open the Diagram and START EDITING.

And include the Payment table from AP (Accounts Payable) and Adj table from Adjustments.

Then create a relationship between the two:



Click SAVE.
You now have a relationship between two objects in different repository models.